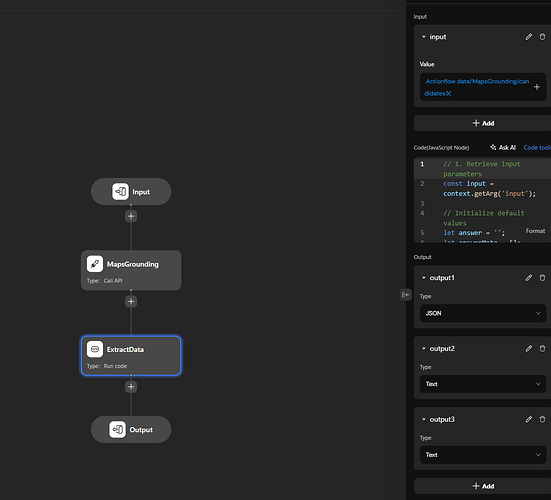
I have a question regarding API calls inside an action flow. My setup is the following:
- AI Agent use Actionflow as a tool
- Actionflow execute an API call
- Process the API response in a code node
- Output the processed response
Additional context:
I can see in the logs that the API call itself is executed successfully and returns a response.
In theory, this should work as expected. However, the issue I’m facing is that the code node does not receive the response data from the API call.
Has anyone experienced a similar issue or knows:
- How the API response is supposed to be passed to the code node?
- Whether the response must be explicitly mapped to an output variable before it’s available in the code node?
- Or if there are limitations when an action flow is triggered by an agent?
Any hints or best practices would be highly appreciated.
Thanks in advance!


