Nav Bar Bread Crumbs

In the editor - Can we please have bread crumb nav feature in top nav bar?

When I have a lot going on I close the page panel for more real estate for page components.

“Project_Name” is name of project. Then a > “page 1” > “main content” > “Welcome Text”, etc… y’all get the point. It would be nice to click on anything in the “xxxxx” and navigate to that.

Screenshot 2025-12-03 104911

New design coming out. So this part is going to be occupied.
For now you can use the component tree on the left, or use shift enter for “going up a level”

1 Like

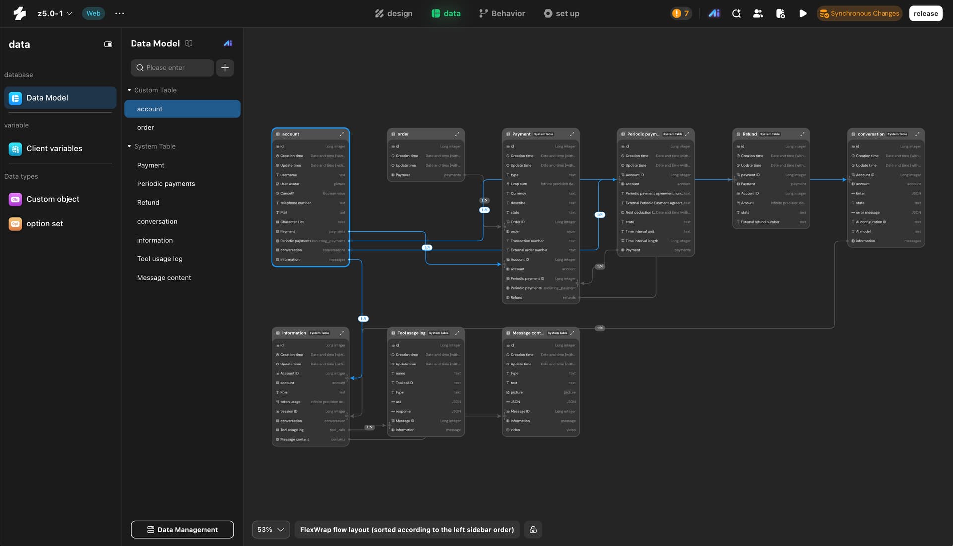
The new thing looks somewhat like this




machine translated from chinese, so will look a big odd.

wow, that looks looks cool !

are we (momen users) gonna be switching over to option sets?

how about a closed video call (to momen users only) and you go over what’s coming with new features and structure and maybe we can give feedback and drool over new version?

okay, I know I am drooling but if those configurations blocks under the Behavioral Flow are what I think they are then I am super excited :heart_eyes:

Definitely, it is still under test (lots of big changes, took us already close to a year, not yet released)

That’s the actual action flow.

We also added import curl / openAPI definition for APIs.
Planning per-af and per-af-node debugging.
IOS is “semi-working”. (all the momen components + 60% of the actions).
AI is getting a revamp early next year.
UI building copilot is in-progress (still very very shit though)

Option set will be released with the same editor UI revamp (we are just going to call them enums)

Types are getting revamped, too, allowing you to use type-matching objects directly in certain places (like APIs)


and new AF (not going to be released with the UI revamp)

Momen might not be perfect but to me, it awesome. And that is because of you.

Your honesty, transparency and awareness of self (along with the product) gives me confidence in this platform.

I wish more people were like that. I think it is important to know as a customer and user that you and your team continuously strive for improvement.

Thanks Paul, for recognizing our efforts :)))
Will relay this to the team. We do deeply care about what we make and are continuously trying to correct past mistakes.

1 Like